Bí quyết phối hợp và làm việc nhóm cho Data Analyst
Tomorrow Marketers - Tiếp nối với các bài viết Lộ trình vào ngành cùng Tomorrow Marketers, chủ đề lần này sẽ tập trung giúp các bạn cải thiện các kỹ năng mềm cần thiết cho một bạn beginner Data Analyst.
Đọc thêm các phần trước của Roadmap:
Data Analyst Roadmap – Phần 1: Chuẩn bị nền tảng như nào để “chắc chân” vào ngành?
Data Analyst Roadmap – Phần 2: Chuẩn bị portfolio và sẵn sàng interview để “manifest” có job?
Critical Thinking: Data Analyst học cách tư duy phản biện như nào?
Problem Solving – kỹ năng không thể thiếu của một Data Analyst
Một trong các kỹ năng mềm không thể thiếu đối với Data Analyst đó là khả năng phối hợp và làm việc nhóm. Vậy bí quyết nào để một Data Analyst thành thạo kỹ năng này? Cùng TM tìm hiểu trong bài viết sau nhé!
1. Vì sao Data Analyst cần phải có kỹ năng phối hợp?
Công việc của Data Analyst đòi hỏi cần phải tương tác với nhiều người ở các trình độ và phòng ban khác nhau, đặc biệt còn có thể là cầu nối giữa business - tech. Vì vậy, kỹ năng phối hợp trong nội bộ team, với các team khác và với các stakeholder chính là chất kết dính giữa các mảnh ghép để tạo nên thành công của một dự án.
Tuy nhiên, Data Analyst có thể gặp khó khăn vì đôi khi họ sẽ quen với việc nói bằng “một ngôn ngữ khác”: SQL, Python, R,... - tức là sử dụng các kiến thức của các công cụ mang tính kỹ thuật - mà những người không có hiểu biết và kỹ năng về dữ liệu thì không nắm được.
Có được kỹ năng phối hợp và làm việc nhóm không chỉ giúp quy trình làm việc trở nên hài hòa và giải quyết vấn đề trên, mà còn đem lại các lợi ích:
Trao đổi để hiểu rõ nghiệp vụ và vấn đề doanh nghiệp đang gặp phải: Data Understanding (tìm hiểu về dữ liệu) và Business Understanding (tìm hiểu nghiệp vụ và doanh nghiệp) đòi hỏi phải giao tiếp và đặt các câu hỏi với các stakeholder. Data Analyst có thể làm việc với marketer để tìm thêm insight của khách hàng, product engineer để hiểu được logic vận hành của sản phẩm, finance để hiểu thêm về profit and loss của các sản phẩm,...
Có đa góc nhìn, đa quan điểm, thêm ý tưởng, thêm hướng giải quyết vấn đề: Phân tích là quá trình cần thảo luận với nhiều người để có nhiều quan điểm góc nhìn để tránh việc phân tích có thiên kiến cá nhân, đồng thời cũng giúp bài phân tích có thêm chiều sâu để đánh giá ưu - nhược.
Tìm ra lỗi sai trong phân tích và các mô hình dự báo: Một quy trình phân tích có sự tham gia của nhiều cá nhân giúp phát hiện kết quả chính xác. Data Analyst cũng cần liên tục trao đổi trong quá trình phân tích để kiểm định (validate) các giả thuyết (hypothesis).
Tăng năng suất làm việc: Phối hợp giúp quá trình được đẩy nhanh tốc độ. Bằng cách chia nhỏ các nhiệm vụ, chia sẻ các kiến thức chung, một Data Analyst có thể tiết kiệm thời gian phải tìm hiểu lại một lĩnh vực từ đầu.
Đảm bảo một dự án được triển khai xuyên suốt với 3 yếu tố: On-time (đi đúng theo lịch trình của kế hoạch đã đề ra), In-quality (đảm bảo chất lượng công việc) và In-budget (tránh các sai sót do các bên bỏ sót thông tin và đảm bảo chi phí được tối ưu hơn).
Theo LinkedIn, teamwork (làm việc nhóm) là kỹ năng mềm mà nhân sự của năm 2024 cần có
2. Kỹ năng phối hợp và làm việc nhóm của Data Analyst được thể hiện như thế nào?
Kỹ năng phối hợp sẽ thể hiện ở việc: cân bằng các đặc điểm khác nhau đó giữa một nhóm người như nào, đảm bảo mọi người đều đang có chung một cách hiểu về chủ đề nào đó, giải quyết được cũng xung đột (nếu có).
Kỹ năng phối hợp bao gồm các kỹ năng chính:
Giao tiếp hiệu quả - kỹ năng này yêu cầu bạn phải giải thích rõ ràng các ý tưởng, tích cực lắng nghe các thành viên trong nhóm, đảm bảo rằng mọi ý kiến đều được lắng nghe, có thể làm rõ mục tiêu và vạch ra kết luận chung khi làm việc với người khác.
Quản lý dự án - kỹ năng này yêu cầu khả năng tổ chức các nhiệm vụ, đặt ra deadline và theo dõi tiến độ của dự án.
Giải quyết mâu thuẫn - kỹ năng này yêu cầu khả năng xác định và giải quyết những bất đồng trong nhóm, sử dụng kỹ năng giải quyết vấn đề và thuyết phục để tìm ra giải pháp hòa hợp được các bên có liên quan, hoặc có thể giải quyết được vấn đề để đạt được mục tiêu chung.
Kỹ năng phối hợp và làm việc nhóm có thể khác nhau khi bạn làm việc với các phòng ban khác nhau, ví dụ:
Với bộ phận IT: Data Analyst thường xuyên phải làm việc sát sao với bộ phận công nghệ để đảm bảo dữ liệu được thu thập và lưu trữ đầy đủ, đúng quy tắc về chất lượng dữ liệu. Khi làm việc chung, các chủ đề thường được trao đổi bao gồm kiến trúc dữ liệu (data architecture), nhà kho dữ liệu (data warehousing) và an toàn thông tin (data security).
Với bộ phận Marketing: Data Analyst thường xuyên làm việc với bộ phận marketing để hỗ trợ giải các bài toán tìm hiểu về hành vi khách hàng (customer behavior) để phân tích và xác định chính xác nhóm đối tượng khách hàng mà doanh nghiệp cần hướng tới. Data Analyst cũng hỗ trợ để đo lường kết quả của một chiến dịch marketing, đồng thời cung cấp những thông tin có giá trị từ dữ liệu để tối ưu các chiến dịch trong tương lai.
Đọc thêm: Marketing Analytics là gì? Phân tích dữ liệu trong Marketing có đặc thù như nào?
Với bộ phận vận hành: Data Analyst có thể cần làm việc với bộ phận vận hành để xác định những điểm có thể cải thiện trong quy trình vận hành. Bằng cách phân tích dữ liệu về hiệu suất của quy trình và những góp ý của khách hàng/người dùng, Data Analyst sẽ hỗ trợ gỡ nút thắt đang khiến quy trình có hiệu quả thấp, đồng thời giúp cải thiện sự hài lòng của khách hàng/người dùng. Ví dụ, Data Analyst có thể nhận thấy thời gian để sản xuất một sản phẩm loại A đang dài hơn các sản phẩm loại B, C. Bộ phận vận hành có thể dựa vào đó để xác định nguyên nhân gốc rễ (ví dụ, một thiết bị trong dây chuyền có trục trặc gây sản lượng sản xuất giảm, hoặc một nhân sự trong quy trình có hiệu suất thấp,...) để đưa ra giải pháp.
Với bộ phận tài chính: Data Analyst có vai trò làm việc với bộ phận kế toán tài chính để cung cấp thêm góc nhìn về các KPI và các chỉ số tài chính. Bằng cách phân tích dữ liệu về doanh thu (revenue), chi phí (expenses) và lợi nhuận (profitability). Data Analyst có thể giúp xác định xu hướng tăng giảm của chi phí và doanh thu kịp thời để lên kế hoạch dự báo tài chính và điều chỉnh các kế hoạch nhằm kiểm soát chi phí và margin.
Nguồn ảnh: Spica
3. Tips để cải thiện kỹ năng phối hợp của Data Analyst
Cải thiện cơ hội cọ xát và làm việc nhóm:
Thường xuyên tham gia các hoạt động làm việc theo nhóm
Hackathon
Các hoạt động nhóm như hackathons hoặc dự án nhóm không chỉ làm tăng tính sáng tạo mà còn kết nối tính đoàn kết giữa các thành viên. Bài toán của hackathon thường yêu cầu các nhóm tìm giải pháp cho một vấn đề cụ thể trong thời gian ngắn, nhờ đó kích thích sự sáng tạo, khả năng giải quyết vấn đề và kỹ năng làm việc nhóm nhịp nhàng để hướng tới mục tiêu chung - giải quyết yêu cầu.
Workshops và Training Sessions
Đào tạo định kỳ không chỉ giúp nâng cao kỹ năng, bắt kịp với các xu hướng mới trong ngành mà còn có thể tăng thêm networking và có thêm góc nhìn thực tế khi được tiếp xúc với các chuyên gia trong ngành.
Tham gia các dự án liên phòng ban
Tham gia vào các dự án liên phòng ban giúp các Data Analyst có cái nhìn đa chiều hơn về tổ chức, hiểu rõ mục tiêu và thách thức của các phòng ban khác và tạo ra cơ hội để xây dựng mối quan hệ tốt.
Tham gia mở rộng kết nối ngoài công việc
Tham gia các hoạt động ngoài công việc như ăn trưa theo nhóm hay các buổi gặp gỡ sẽ giúp xây dựng mối quan hệ giữa các thành viên. Việc kết nối ngoài giờ làm việc là không bắt buộc, nhưng nếu tham gia, các hoạt động này sẽ giúp mọi người có thêm kết nối mang tính cá nhân hơn, môi trường khi làm việc cũng sẽ bớt căng thẳng và thoải mái hơn.
Các tương tác bên ngoài chốn công sở có thể ảnh hưởng tới 50% hòa khí giao tiếp giữa các nhân sự | Nguồn ảnh: rocket.chat
Cải thiện các kỹ năng khi làm việc nhóm:
Xác định người cần phối hợp là ai, nhiệm vụ và mối quan tâm của họ khi phối hợp và kỹ năng làm việc với dữ liệu của họ ở cấp độ nào
Trước khi bắt đầu dự án, hãy xác định người cần phối hợp là ai, nhiệm vụ và mối quan tâm của họ khi làm việc chung là gì và xác định khả năng sử dụng dữ liệu của các stakeholder đang ở cấp độ nào. Việc có sự chuẩn bị trước này giúp bạn điều chỉnh cách truyền đạt thông tin phù hợp với từng đối tượng.
Các cấp độ kỹ năng bao gồm:
Cấp độ 1: Stakeholder không biết làm việc với dữ liệu dạng bảng. Họ có thể sử dụng các công cụ như Confluence để ghi chú nhưng không thực hiện phân tích sâu.
Cấp độ 2: Stakeholder có thể viết truy vấn SQL cơ bản và yêu cầu thông tin từ nhóm qua các kênh giao tiếp như Slack hay Zoom.
Cấp độ 3: Stakeholder chủ động sử dụng các công cụ trực quan hóa dữ liệu để phân tích và đặt câu hỏi sâu hơn về dữ liệu.
Cấp độ 4: Đây là những stakeholder có khả năng phân tích độc lập, có thể tạo ra báo cáo và phân tích sâu dựa trên dữ liệu mà họ thu thập.
Tùy theo cấp độ, Data Analyst sẽ linh hoạt để cân đối lượng kiến thức và hiểu biết về dữ liệu khi phổ biến lại.
Sử dụng các công cụ có tính phối hợp cao, cho phép nhiều người dùng được quyền thao tác, chỉnh sửa (ví dụ Notion, Power BI Service, GitHub,...)
Nếu một trong các nhóm trong công ty sử dụng Slack, một nhóm khác sử dụng Microsoft Teams và những người khác chỉ có email thì liên lạc nội bộ sẽ trở thành một mớ hỗn độn. Vấn đề tương tự cũng xảy ra khi một công ty có nhiều công cụ phân tích và dữ liệu khác nhau.
Không chỉ thống nhất công cụ để dùng khi phối hợp với các phòng ban, mà việc lựa chọn công cụ nào cũng rất quan trọng.
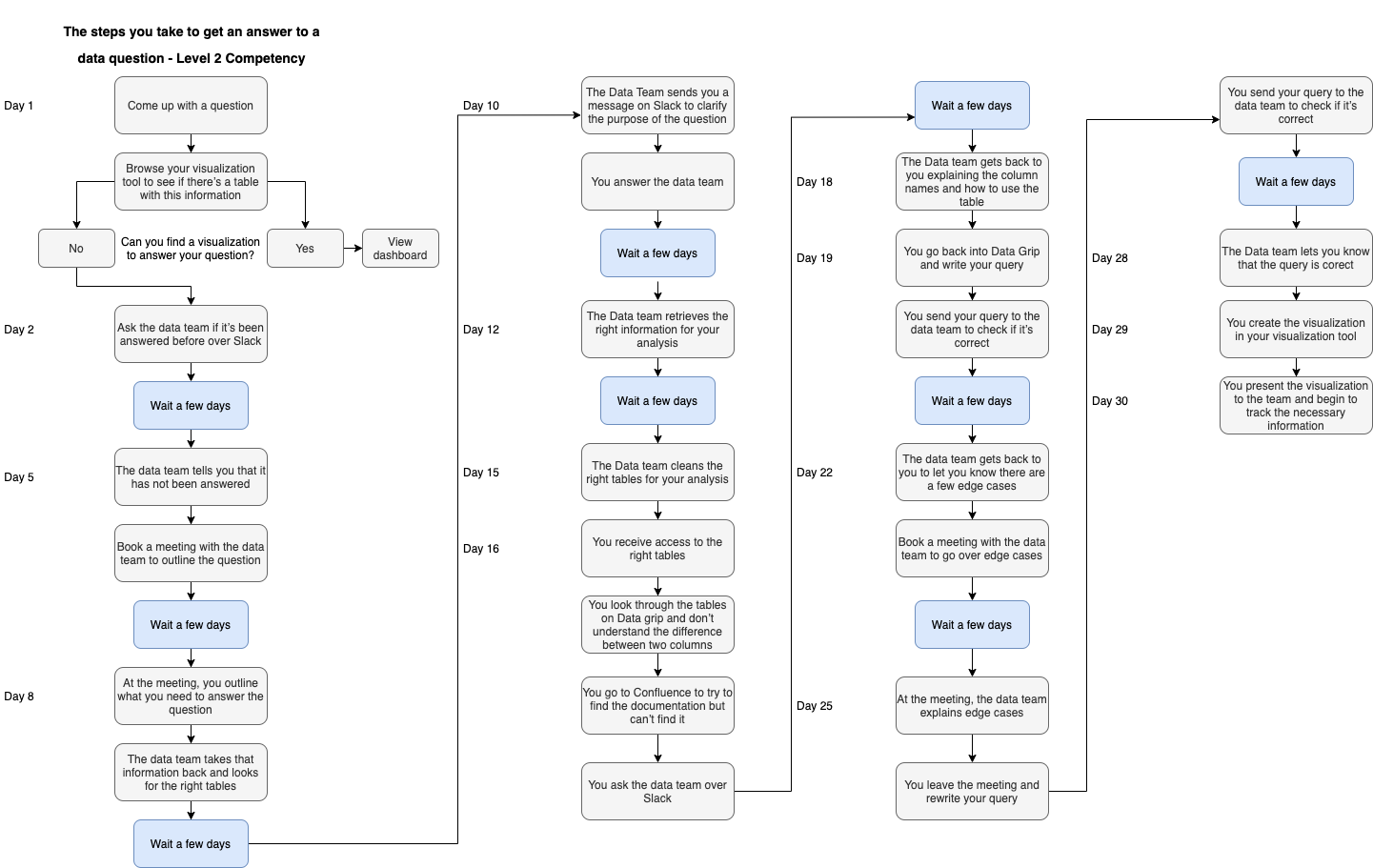
Ví dụ: một nhân viên có kỹ năng sử dụng dữ liệu ở cấp độ 2 khi phối hợp để tìm ra câu trả lời có thể sẽ đi qua các bước dưới đây:
Quy trình làm việc trên chủ yếu diễn ra với các công cụ như Slack, Zoom và Confluence, nhưng những công cụ này không tối ưu cho việc phối hợp khi phân tích dữ liệu. Việc sử dụng nhiều công cụ khác nhau cho tài liệu, trực quan hóa và khám phá dữ liệu dẫn đến việc thông tin bị thiếu hụt và mất nhiều thời gian cho các nhóm để phối hợp, trung bình khoảng 9,3 giờ mỗi tuần cho việc tìm kiếm thông tin.
Thay vào đó, quy trình phối hợp khi phân tích dữ liệu cần một công cụ có kho lưu trữ tập trung cho tất cả các bảng, hình ảnh trực quan, quy trình và dữ liệu để mọi người dễ dàng tìm kiếm và hiểu. Một công cụ khám phá dữ liệu hiệu quả không chỉ giúp tổ chức dữ liệu mà còn phải có khả năng hỗ trợ phối hợp, với tính năng nhận xét và gắn thẻ tương tự như Notion và Figma.
Việc bổ sung công cụ này trong quy trình sẽ:
Đảm bảo tính minh bạch: Mọi người đều có thể theo dõi tiến độ và các thay đổi trong dự án.
Tiết kiệm thời gian: Giảm bớt việc gửi qua lại các email hoặc tài liệu và thay vào đó là cập nhật trực tiếp trong công cụ.
Hỗ trợ quản lý phiên bản: Với GitHub, bạn có thể dễ dàng theo dõi lịch sử thay đổi và khôi phục lại phiên bản trước nếu cần.
Mặc dù một số công cụ như Looker đã cải thiện quy trình thông qua lớp LookML, nhưng vẫn thường gặp nhầm lẫn về tên bảng, định nghĩa và truy vấn. Điều này tạo ra thông tin lỗi thời và những tồn đọng trong quy trình phân tích.
Một công cụ phối hợp dự án cần cung cấp cho tất cả nhân viên cần quyền truy cập và chỉnh sửa thông tin đó và có thể đồng bộ trên tất cả các thiết bị.
Dưới đây là biểu đồ định vị một số công cụ làm việc nhóm phổ biến:
Để lựa chọn công cụ phù hợp, hãy đánh giá dựa trên các câu hỏi:
Đánh giá các công cụ hiện có của bạn:
Khảo sát nhóm: Hãy hỏi các thành viên trong nhóm về sự hài lòng của họ đối với các công cụ mà họ đang sử dụng.
Phân tích hiệu suất: Theo dõi thời gian mà nhóm dành cho việc tìm kiếm dữ liệu và thông tin, từ đó xác định công cụ nào cần cải thiện hoặc thay thế.
Tìm điểm tắc nghẽn của một quy trình phối hợp: Airbnb nhận ra điểm gây khó khăn cho các nhân viên khi điểm đánh giá của statement "Thông tin tôi cần để thực hiện công việc của mình rất dễ tìm thấy” rất thấp. Dữ liệu thường không thể truy cập được và thiếu ngữ cảnh. Họ đã áp dụng một công cụ khám phá dữ liệu để giải quyết vấn đề này.
Quản lý tính bảo mật của các tập dữ liệu với một platform tập trung: Sử dụng công cụ để quản lý quyền truy cập để cấp quyền cho phối hợp nhưng vẫn đảm bảo tính bảo mật của dữ liệu.
Chia nhỏ các data silos: Việc chia nhỏ data silos giúp nhân viên dễ dàng truy cập thông tin cần thiết mà không bị cản trở bởi các rào cản giữa các phòng ban.
Tạo nền tảng dữ liệu chung: Sử dụng các công cụ như Power BI Service hoặc Tableau để tạo ra một kho dữ liệu có thể truy cập cho tất cả nhân viên.
Khuyến khích chia sẻ dữ liệu: Tổ chức các buổi hội thảo nơi các phòng ban có thể trình bày về dữ liệu mà họ đang sử dụng, giúp mọi người hiểu rõ hơn về những gì có sẵn.
Đọc thêm: Business Intelligence là gì? Bí quyết áp dụng business intelligence thành công trong doanh nghiệp
Thiết lập mục tiêu chung rõ ràng
Có một mục tiêu chung giúp mọi người trong nhóm đi đúng hướng và phối hợp hiệu quả hơn.
Xác định mục tiêu cụ thể: Đảm bảo rằng mọi thành viên đều hiểu rõ mục tiêu của dự án và vai trò của họ trong việc đạt được mục tiêu đó.
Theo dõi tiến độ: Sử dụng các công cụ quản lý dự án để theo dõi tiến độ và điều chỉnh khi cần thiết.
Đọc thêm: Mục tiêu SMART là gì? 4 bước làm rõ và hoàn thành mục tiêu
Chia sẻ ngữ cảnh và các thông tin chung của vấn đề đang phối hợp để giải quyết bên cạnh các kết quả phân tích
Giải thích cho người bạn làm việc cùng để hai bên cùng hiểu về ngữ cảnh của vấn đề và có chung góc nhìn về một vấn đề. Việc chia sẻ bối cảnh không chỉ giúp đồng nghiệp hiểu rõ hơn về dữ liệu mà còn tạo ra sự liên kết chặt chẽ hơn trong nhóm:
Tổ chức các buổi họp định kỳ: Trong các buổi họp này, hãy để mỗi thành viên chia sẻ về các phân tích mà họ đang thực hiện và lý do họ làm điều đó.
Sử dụng tài liệu dễ hiểu: Tạo các tài liệu mô tả rõ ràng về các thuật ngữ, quy trình và dữ liệu để mọi người có thể tham khảo.
Dân chủ hóa dữ liệu: Tất cả các bên liên quan đều được cấp quyền truy cập vào một tập dữ liệu để tìm hiểu thông tin và đưa ra ý kiến đóng góp dựa trên dữ liệu. Mỗi nhân viên có thể tích cực tham gia vào quá trình phân tích và bổ sung kiến thức chuyên môn của mình. Vì vậy, hãy phân quyền các tài liệu và sản phẩm của dữ liệu từ cá nhân sang đội nhóm, cho phép người dùng được quyền thao tác, chỉnh sửa (ví dụ dashboard, report, merge request,...)
Lưu trữ các câu hỏi và nội dung trao đổi: Ghi lại tài liệu quan trọng về dữ liệu và các thảo luận xung quanh việc ra quyết định trên các công cụ phối hợp dự án.
Khuyến khích đặt câu hỏi: Tạo không gian mở để mọi người đặt câu hỏi và áp dụng văn hóa “không có câu hỏi ngớ ngẩn” để đảm bảo rằng mọi nhân viên đều có thể đặt câu hỏi của mình, bất kể chúng có vẻ nhỏ nhặt hay đơn giản đến mức nào.
Tạo không gian cho câu hỏi: Trong mỗi cuộc họp, hãy dành thời gian để mọi người đặt câu hỏi mà không cảm thấy bị đánh giá.
Khuyến khích phản hồi: Khi có câu hỏi, hãy khuyến khích các thành viên trong nhóm cùng nhau thảo luận và đưa ra các ý kiến phản hồi.
Đọc thêm: Làm thế nào để xây dựng văn hóa dữ liệu khi không có Data Team?
Cải thiện các kỹ năng giao tiếp: Chủ động, nhiệt tình, tôn trọng, biết lắng nghe và hãy tinh tế
Nguồn ảnh: uknowva
Biết lắng nghe
Trở thành một người lắng nghe tích cực không đơn thuần là nghe những gì người khác đang nói mà còn cần một tư duy cởi mở, không phán xét mà sẽ bình tĩnh làm rõ ý nghĩa đằng sau những gì được nói để họ hiểu đầy đủ quan điểm được đưa ra. Hãy thử lặp lại hoặc tóm tắt những gì bạn vừa nghe từ người khác để đảm bảo rằng cả hai đều có cùng quan điểm. Ví dụ:
"Để xác nhận, chúng ta sẽ phân chia trách nhiệm của bài thuyết trình này. Bạn sẽ tập hợp các dữ kiện và số liệu lại với nhau, còn tôi sẽ bắt đầu trình bày nội dung của slide."
Lắng nghe tích cực cũng có nghĩa là hòa hợp với giao tiếp phi ngôn ngữ. Chú ý cách mọi người giao tiếp và ngôn ngữ cơ thể, nét mặt và giọng nói của họ đang nói gì. Ví dụ: nếu ai đó đang bồn chồn hoặc khó duy trì giao tiếp bằng mắt, họ có thể lo lắng hoặc không thoải mái với tình huống đó. Hãy tính đến điều đó khi lắng nghe những gì họ nói và đảm bảo rằng bạn có phản hồi thích hợp dựa trên giao tiếp bằng lời nói và phi ngôn ngữ của họ.
Minh bạch và xây dựng sự tín nhiệm
Cung cấp thông tin cập nhật thường xuyên cho người quản lý và đồng nghiệp, đồng thời cập nhật rõ ràng và ngắn gọn. Giữ liên lạc cởi mở giữa các đồng nghiệp và không bao giờ tránh né việc chia sẻ thông tin cần thiết để thực hiện nhiệm vụ.
Nâng cao tính minh bạch là kỳ vọng của nhiều nhân viên ngày nay khi đề cập tới văn hóa tại nơi làm việc. Một báo cáo của Deloitte cho thấy 86% nhân viên cho rằng việc sự tập trung của một doanh nghiệp trong việc nâng cao niềm tin và tính minh bạch là rất quan trọng. Văn hóa phối hợp này đảm bảo mọi thành viên trong nhóm đều biết dữ liệu nào có sẵn, ai chịu trách nhiệm về bộ dữ liệu và cách dữ liệu được sử dụng.
Tôn trọng và hòa hợp với sự khác biệt
Mỗi người đều có phong cách giao tiếp khác nhau. Để thúc đẩy văn hóa phối hợp và giao tiếp hiệu quả, hãy chú ý đến những phong cách khác nhau này và điều chỉnh cách bạn giao tiếp cho phù hợp. Ví dụ: có những người không thoải mái khi phát biểu trước một nhóm đông người. Nếu bạn cần thu thập ý tưởng từ các thành viên trong nhóm của mình, hãy thử yêu cầu mọi người viết trước hai đến ba ý tưởng vào một tài liệu trực tuyến được chia sẻ và sau đó cùng nhau thảo luận từng ý tưởng trong cuộc họp. Điều này có thể ít gây căng thẳng hơn và dễ tiếp cận hơn đối với những đồng nghiệp có phần rụt rè hơn và vẫn tạo cơ hội để họ đóng góp ý tưởng.
Biết đồng cảm
Trí tuệ cảm xúc là khả năng xác định và quản lý cảm xúc của bạn, nhận biết cảm xúc của người khác và phản ứng phù hợp cũng như áp dụng cảm xúc vào công việc.
Trí tuệ cảm xúc tốt có thể giúp bạn phối hợp tốt hơn với người khác bằng cách phản hồi theo cách hiệu quả hơn, hiểu rõ hơn về quan điểm của đồng nghiệp và xây dựng mối quan hệ mà bạn có với đồng nghiệp. Nghiên cứu đã chỉ ra rằng các nhóm có trí tuệ cảm xúc sẽ làm việc hiệu quả hơn, phối hợp tốt hơn và giao tiếp tốt hơn. Trí tuệ cảm xúc thường đi đôi với sự đồng cảm, điều này có thể giúp bạn liên hệ và nhận ra trách nhiệm của đồng nghiệp.
Cởi mở với những quan điểm khác nhau
Một phần quan trọng để trở thành một phối hợp viên thành công là khả năng làm việc với nhiều người khác nhau, với nền tảng kiến thức, tính cách và quan điểm khác nhau.
Để hòa hợp, bạn cần giữ tinh thần cởi mở và có thể thừa nhận rằng những người khác có kỹ năng, kinh nghiệm và hiểu biết sâu sắc mà bạn không có và những điểm sáng đó có thể mang lại lợi ích cho dự án. Một người chơi giỏi trong nhóm tìm kiếm những nhân viên khác có thể mang lại điều gì đó khác biệt để họ có thể nhìn thấy mọi khía cạnh của vấn đề nhằm tìm ra giải pháp tốt nhất.
Với tinh thần cởi mở, không chỉ công việc có kết quả tốt hơn mà văn hóa công ty và sự gắn kết của nhân viên cũng được cải thiện nhờ thúc đẩy thái độ hòa nhập và tinh thần làm việc nhóm tại nơi làm việc. Một nghiên cứu của Deloitte cho thấy những người phối hợp tại nơi làm việc và có quyền truy cập vào các công cụ phối hợp kỹ thuật số sẽ hài lòng hơn tới 17% với công việc và văn hóa nơi làm việc của họ. Điều này cho thấy rằng sự phối hợp và các công cụ để phối hợp hiệu quả là rất quan trọng đối với sự hài lòng của nhân viên, đặc biệt đối với những nhân viên thuộc nhóm nhân viên làm việc tại nhà hoặc làm việc từ xa.
Học cách công nhận người khác
Kết quả của một dự án thường không tới từ một cá nhân mà là nỗ lực của cả nhóm, với rất nhiều ý tưởng, đóng góp và thành tích của mỗi thành viên trong nhóm.
Khi phối hợp với những người khác, đừng quên công nhận vai trò của những người khác trong sự thành công của nhóm, thể hiện thái độ ghi nhận tích cực những nỗ lực của người khác. Đừng ngại khen ngợi đồng nghiệp của bạn vì đã hoàn thành tốt công việc, dù là riêng tư hay trước mặt cả nhóm.
Sự công nhận cũng là một phần quan trọng trong sự gắn kết của nhân viên và có thể giúp thúc đẩy một môi trường tích cực hơn. Nếu bạn làm việc với những người khác và ghi công khi đến hạn, bạn sẽ là một phối hợp viên thú vị hơn khi làm việc cùng và sẽ giúp xây dựng văn hóa phối hợp mạnh mẽ hơn tại nơi làm việc.
Có trách nhiệm
Mỗi thành viên trong một dự án hoặc một hội nhóm cần thể hiện là người có trách nhiệm với công việc của mình đầu tiên. Chịu trách nhiệm về công việc mà bạn tham gia, đảm bảo công việc theo đúng thời hạn đã cam kết và hoàn thành công việc có chất lượng. Thực hiện tốt phần việc của mình sẽ giúp các thành viên khác trong nhóm có cái nhìn tích cực và tin cậy khi làm việc với bạn.
Bạn cũng có thể chủ động đề nghị giúp đỡ nếu thấy đồng nghiệp đang gặp khó khăn hoặc đang tìm kiếm sự hướng dẫn. Khi làm việc trong một nhóm, bạn có thể cần đặt nhu cầu của nhóm lên trước nhu cầu của mình, chẳng hạn như giúp đỡ đồng nghiệp trong phần dự án của họ.
Tạm kết
"Muốn đi nhanh thì đi một mình, nhưng muốn đi xa hãy đi cùng nhau”. Kỹ năng phối hợp và làm việc nhóm luôn là một trong những kỹ năng được ưu tiên khi làm việc trong một dự án, một tập thể, đặc biệt với một vị trí cần phải trao đổi với nhiều bên có liên quan như Data Analyst. Kỹ năng này có thể bổ sung các góc nhìn có chiều sâu trong các nghiên cứu và phân tích của bạn, đảm bảo công việc có tính hiệu quả và chất lượng cao hơn.
Nếu chưa biết cách trang bị tư duy phân tích dữ liệu như thế nào, tham khảo ngay khóa học Data Analysis - Phân tích dữ liệu cho quyết định chiến lược nhé!
Bài viết được tổng hợp và biên soạn bởi Tomorrow Marketers, xin vui lòng không sao chép dưới mọi hình thức!








